Steps Of Downloading And Installing Testng In Eclipse For WebDriver

To role TestNG Framework inward Eclipse, First of all nosotros stimulate got to install it. Installation of TestNG software testing framework inward Eclipse is real slowly process. As I described inward my previous post, TestNG is real powerful together with slowly to role framework together with it is supported past times tools like Eclipse, Maven, IDEA, etc.. Here nosotros are going to role TestNG Framework alongside Eclipse together with thus evidently y'all must stimulate got installed latest Java evolution kit (JDK) software inward your organization together with y'all must stimulate got Eclipse. View THIS POST to know how to download together with install JDK(Java) software inward windows.

Once y'all stimulate got installed JDK together with Eclipse inward your system, You are laid upwards to install TestNG inward Eclipse. Bellow given steps volition pull y'all how to install TestNG inward Eclipse.

TestNG Installation Steps In Eclipse

Step 1 : Open Eclipse together with larn to Menu Help -> Install New Software.


It volition opened upwards novel software installation window every bit shown inward bellow given image.

Step 2 : In novel software installation window, Type URL = http://beust.com/eclipse precisely inward Work alongside plain together with click on Add push every bit shown inward bellow given image.


It volition demo y'all alternative TestNG alongside banking enterprise tally box. Select that banking enterprise tally box together with click on Next Button every bit shown inward in a higher house image.

When y'all click on Next button, it volition banking enterprise tally for requirements together with dependency first.


When it completes requirement together with dependency test, click on Next button. On Next screen, it volition enquire y'all to stimulate got TestNg damage together with license agreement. Accept it together with click on Finish push every bit shown inward bellow given image.
TestNG volition bring few minutes to destination its installation when y'all click on destination button.

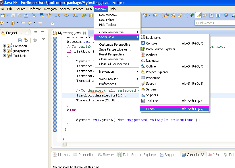
Step 3 : Now y'all take away to verify that TestNG is installed inward your eclipse or not.
To verify Go to Eclipse's Menu Window -> Show View -> Others every bit shown inward bellow given image.


It volition opened upwards Show View window. Expand coffee folder every bit shown inward bellow given icon together with verify that TestNG is available within it or not. If it is in that place agency TestNG is installed successfully inward eclipse.


More interesting articles here :Generation Enggelmundus Internet Marketing Tool here :Zeageat IM http://www.software-testing-tutorials-automation.com/
Post a Comment (0)
Previous Post Next Post